Luồng xác thực
Tìm hiểu chi tiết về luồng xác thực OAuth2 và cách triển khai trong ứng dụng của bạn.
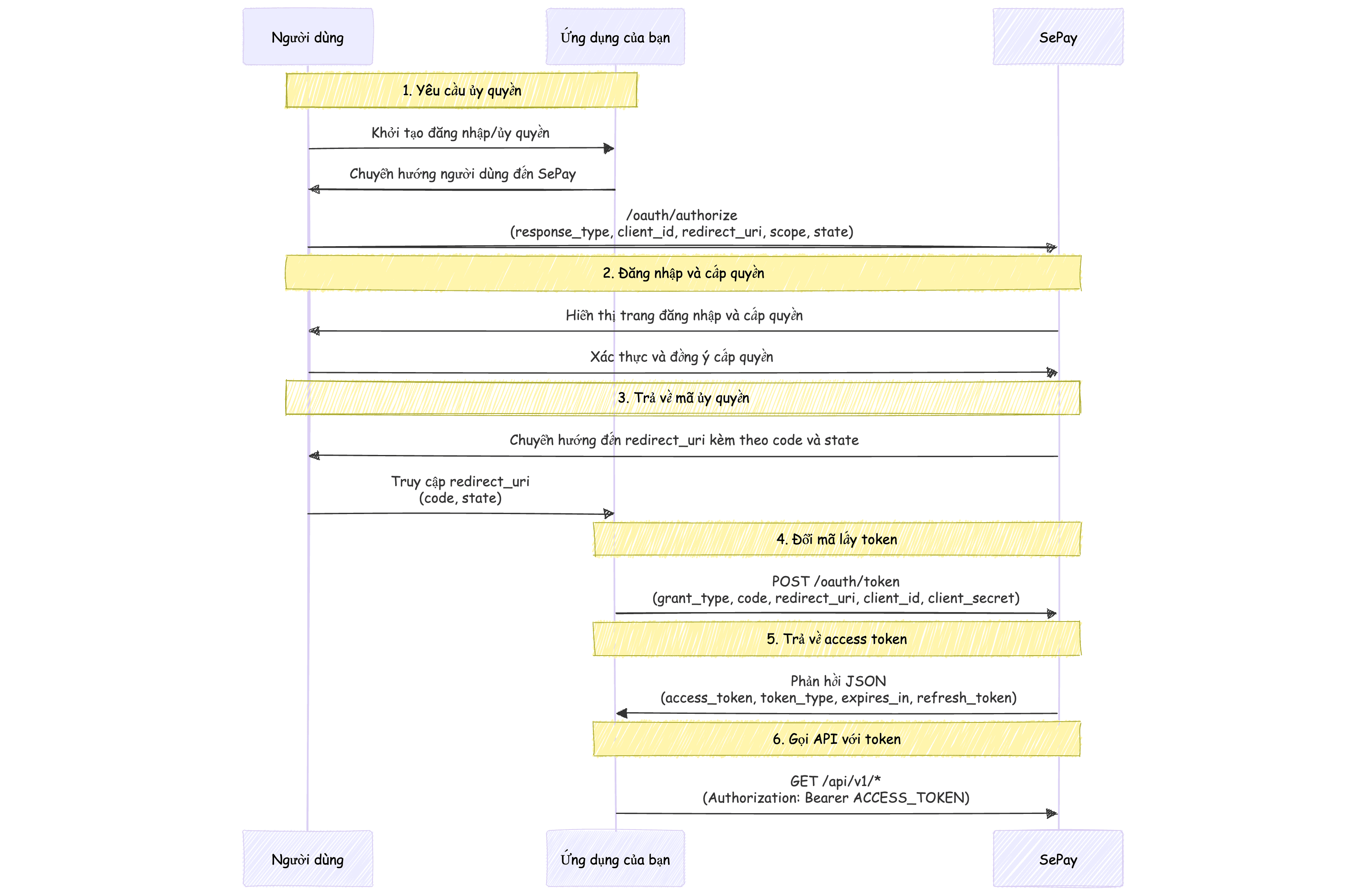
Tổng quan luồng xác thực
SePay triển khai OAuth2 theo luồng Authorization Code, một trong những luồng xác thực phổ biến và an toàn nhất của OAuth2. Luồng này phù hợp cho hầu hết các ứng dụng web và ứng dụng server-side.

OAuth2 SePay Flowchart Luồng xác thực OAuth2 trong SePay bao gồm các bước sau:
- Bước 1 Ứng dụng yêu cầu ủy quyền từ người dùng bằng cách chuyển hướng đến URL ủy quyền của SePay
- Bước 2 Người dùng đăng nhập vào SePay và đồng ý cấp quyền cho ứng dụng
- Bước 3 SePay chuyển hướng về redirect URI của ứng dụng kèm theo mã ủy quyền (authorization code)
- Bước 4 Ứng dụng đổi mã ủy quyền lấy access token từ SePay
- Bước 5 Ứng dụng sử dụng access token để gọi các API của SePay
Bước 1: Yêu cầu ủy quyền
- Để bắt đầu quá trình xác thực, chuyển hướng người dùng đến URL ủy quyền của SePay:
https://my.sepay.vn/oauth/authorize?response_type=code&client_id=YOUR_CLIENT_ID&redirect_uri=YOUR_REDIRECT_URI&scope=bank-account:read transaction:read&state=RANDOM_STATE_VALUE- Giải thích tham số trên URL
| Tên | Loại | Bắt buộc | Mô tả |
|---|---|---|---|
response_type | string | Bắt buộc | Phải là code cho luồng Authorization Code |
client_id | string | Bắt buộc | Client ID của ứng dụng bạn, nhận được khi đăng ký ứng dụng |
redirect_uri | string | Bắt buộc | URL nhận mã ủy quyền, phải khớp với URL đã đăng ký |
scope | string | Bắt buộc | Các quyền truy cập yêu cầu, phân tách bằng dấu cách |
state | string | Bắt buộc | Giá trị ngẫu nhiên để ngăn tấn công CSRF, sẽ được trả về không thay đổi, tùy chọn (mặc định là tất cả phạm vi đã đăng ký) |
Tham số state nên được sử dụng để bảo vệ khỏi tấn công CSRF. Tạo một giá trị ngẫu nhiên, lưu trong session và xác minh khi nhận callback.
Bước 2: Người dùng đồng ý cấp quyền
Sau khi chuyển hướng đến URL ủy quyền, người dùng sẽ thấy màn hình đăng nhập SePay (nếu chưa đăng nhập) và sau đó là màn hình xác nhận cấp quyền:

OAuth2 SePay Màn hình này hiển thị:
- Tên ứng dụng yêu cầu truy cập
- Các quyền mà ứng dụng yêu cầu
- Nút đồng ý hoặc từ chối cấp quyền
Bước 3: Nhận mã ủy quyền
- Sau khi người dùng đồng ý cấp quyền, SePay sẽ chuyển hướng về
redirect_uricủa bạn kèm theo mã ủy quyền:
https://your-app.com/callback?code=AUTHORIZATION_CODE&state=RANDOM_STATE_VALUE- Ứng dụng của bạn cần:
- Xác minh tham số
statekhớp với giá trị đã gửi trước đó - Lấy mã ủy quyền từ tham số code
- Xác minh tham số
Mã ủy quyền chỉ có hiệu lực trong một thời gian ngắn (thường là 5 phút) và chỉ có thể sử dụng một lần. Bạn cần đổi nó lấy access token ngay sau khi nhận được.
Bước 4: Đổi mã ủy quyền lấy access token
- Sau khi nhận được mã ủy quyền, bạn cần đổi nó lấy access token bằng cách gửi yêu cầu POST đến endpoint token của SePay:
https://my.sepay.vn/oauth/token-H "Content-Type: application/x-www-form-urlencoded" \ -d "grant_type=authorization_code" \ -d "code=AUTHORIZATION_CODE" \ -d "redirect_uri=YOUR_REDIRECT_URI" \ -d "client_id=YOUR_CLIENT_ID" \ -d "client_secret=YOUR_CLIENT_SECRET"
- Giải thích tham số
| Tên | Loại | Bắt buộc | Mô tả |
|---|---|---|---|
grant_type | string | Bắt buộc | Phải là authorization_code |
code | string | Bắt buộc | Mã ủy quyền nhận được từ bước trước |
redirect_uri | string | Bắt buộc | URL chuyển hướng giống với URL đã sử dụng ở bước 1 |
client_id | string | Bắt buộc | Client ID của ứng dụng bạn |
client_secret | string | Bắt buộc | Client Secret của ứng dụng bạn |
Yêu cầu đổi token này phải được thực hiện từ phía máy chủ, không bao giờ thực hiện từ phía client vì cần sử dụng client_secret.
Bước 5: Sử dụng access token để gọi API
Sau khi nhận được access token, bạn có thể sử dụng nó để gọi các API của SePay bằng cách thêm vào header
Authorization:GEThttps://my.sepay.vn/api/v1/bank-accounts-H Authorization: Bearer ACCESS_TOKEN
Dưới đây là ví dụ sử dụng cURL:
cURLcurl -H 'Authorization: Bearer ACCESS_TOKEN' https://my.sepay.vn/api/v1/bank-accounts
Bước 6: Làm mới access token
- Access token chỉ có hiệu lực trong một khoảng thời gian giới hạn (thường là 1 giờ). Khi access token hết hạn, bạn cần sử dụng refresh token để lấy token mới mà không yêu cầu người dùng xác thực lại:
https://my.sepay.vn/oauth/token-H "Content-Type: application/x-www-form-urlencoded" \ -d "grant_type=refresh_token" \ -d "refresh_token=REFRESH_TOKEN" \ -d "client_id=YOUR_CLIENT_ID" \ -d "client_secret=YOUR_CLIENT_SECRET"
- Giải thích tham số
| Tên | Loại | Bắt buộc | Mô tả |
|---|---|---|---|
grant_type | string | Bắt buộc | Phải là refresh_token |
refresh_token | string | Bắt buộc | Refresh token nhận được khi lấy access token |
client_id | string | Bắt buộc | Client ID của ứng dụng bạn |
client_secret | string | Bắt buộc | Client Secret của ứng dụng bạn |
Nên lưu trữ refresh token an toàn và thực hiện làm mới token tự động khi access token gần hết hạn hoặc khi API trả về lỗi 401 Unauthorized.
Xử lý lỗi
- Khi có lỗi xảy ra trong quá trình xác thực, SePay sẽ trả về mã lỗi tương ứng. Dưới đây là một số lỗi phổ biến:
| Mã lỗi | Mô tả | Giải pháp |
|---|---|---|
invalid_request | Yêu cầu thiếu tham số bắt buộc hoặc chứa tham số không hợp lệ | Kiểm tra lại tất cả tham số trong yêu cầu |
invalid_client | Xác thực client thất bại | Kiểm tra lại client_id và client_secret |
invalid_grant | Mã ủy quyền hoặc refresh token không hợp lệ hoặc đã hết hạn | Yêu cầu người dùng xác thực lại hoặc kiểm tra refresh token |
unauthorized_client | Client không được phép yêu cầu authorization code | Kiểm tra lại cấu hình ứng dụng |
access_denied | Người dùng từ chối cấp quyền | Thông báo cho người dùng rằng họ cần cấp quyền để sử dụng ứng dụng |
unsupported_grant_type | Server không hỗ trợ kiểu grant được yêu cầu | Kiểm tra tham số grant_type |
invalid_scope | Phạm vi yêu cầu không hợp lệ, không được nhận diện hoặc vượt quá phạm vi đã đăng ký | Kiểm tra lại phạm vi yêu cầu |
- Phản hồi lỗi có định dạng:
{
"error": "invalid_grant",
"error_description": "Authorization code expired"
}Bước tiếp theo
- Sau khi hiểu rõ về luồng xác thực OAuth2, bạn đã sẵn sàng để triển khai trong ứng dụng của mình. Tiếp theo, hãy tìm hiểu về cách sử dụng Access Token với các API của SePay.