API VA theo Đơn hàng
API VA (Virtual Account) theo đơn hàng là giải pháp tự động hóa xác nhận thanh toán. Thay vì sử dụng một VA cố định, mỗi đơn hàng sẽ được cấp một VA riêng với số tiền khớp chính xác.

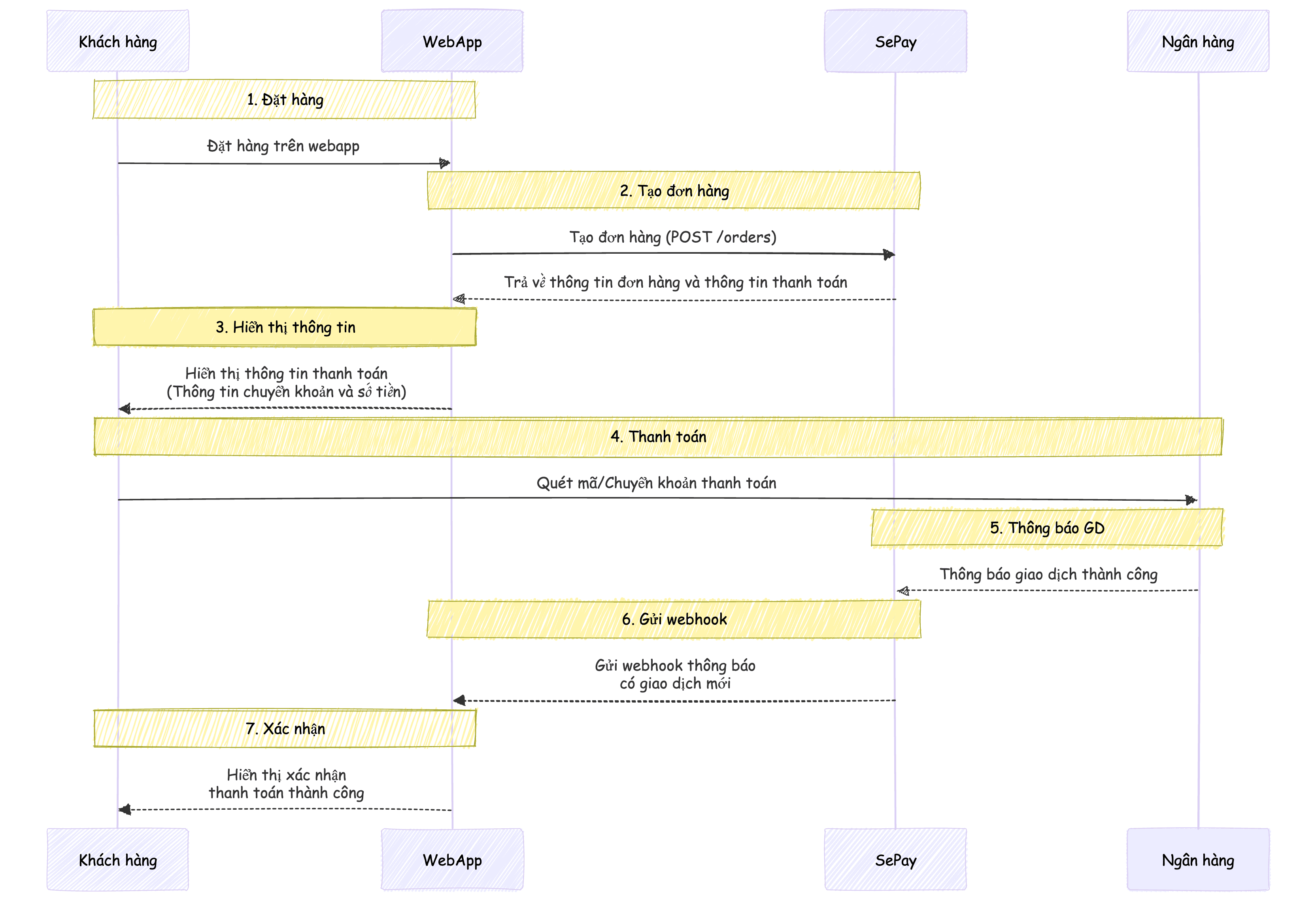
Giải thích luồng hoạt động
Khi khách hàng thực hiện thanh toán qua VA (Virtual Account), toàn bộ quá trình được xử lý tự động theo các bước sau:
- Sau khi khách hàng hoàn tất đơn hàng trên website của bạn, hệ thống sẽ tự động kết nối với SePay thông qua API để tạo một đơn hàng mới. SePay sẽ trả về một số VA duy nhất cho đơn hàng này.
- Website của bạn ngay lập tức hiển thị thông tin thanh toán cho khách hàng, bao gồm:
- Số tài khoản VA cần chuyển khoản
- Số tiền cần thanh toán chính xác
- Thời gian VA có hiệu lực
- Mã QR để quét thanh toán nhanh
- Khách hàng có thể dễ dàng thanh toán bằng cách quét mã QR hoặc chuyển khoản trực tiếp đến số VA được cấp.
- Ngay khi giao dịch được thực hiện thành công, ngân hàng sẽ tự động gửi thông báo đến SePay để xác nhận thanh toán.
- SePay nhận được thông báo và ngay lập tức chuyển tiếp thông tin này đến website của bạn thông qua Webhook
- Hệ thống của bạn xử lý thông tin nhận được, cập nhật trạng thái đơn hàng và hiển thị thông báo xác nhận thanh toán thành công cho khách hàng.
Ưu điểm chính
VA chỉ chấp nhận thanh toán đúng số tiền của đơn hàng; nếu khách hàng chuyển sai số tiền, ứng dụng ngân hàng sẽ báo lỗi ngay lập tức.
Mỗi đơn hàng có một VA riêng nên không phụ thuộc vào nội dung chuyển khoản, tránh lỗi do khách hàng nhập sai nội dung.
VA tự động hủy sau khi thanh toán thành công hoặc hết hạn, giúp tránh hoàn toàn tình trạng thanh toán trùng lặp.
API RESTful được thiết kế chuyên nghiệp với tài liệu đầy đủ, giúp dễ dàng tích hợp vào mọi nền tảng.
Ngân hàng hỗ trợ
Xem tài liệu API VA theo Đơn hàng cho doanh nghiệp Tại đây